大文件上传最全方案:秒传、断点续传、分片上传
要求支持文件夹的上传下载,支持断点续传,支持加密传输,端到端的加密传输,上传过程中数据加密,下载过程中数据加密,下载后自动解密,上传支持加密存储,文件夹下载支持以非打包方式下载,用户上传的文件夹包含1万个文件,文件有大有小,大的可能1G~10G,如果打包下载的话,服务器的磁盘空间不够。服务器支持Linux,Windows,macOS,CentOS,中标麒麟,银河麒麟,统信,龙芯,华为鲲鹏,支持加密
大文件上传最全方案:分片上传,大文件上传最全方案:分布式存储,大文件上传最全方案:加密存储,大文件上传最全方案:加密上传,大文件上传最全方案:秒传、断点续传、分片上传,百度webuploader大文件上传和下载解决方案,webuploader大文件上传和下载解决方案,php大文件上传和下载解决方案,SpringMVC大文件上传和下载解决方案,SpringCloud大文件上传和下载解决方案,SpringBoot大文件上传和下载解决方案,网页大文件上传和下载解决方案,前端大文件上传和下载解决方案,html大文件上传和下载解决方案,jsp大文件上传和下载解决方案,java大文件上传和下载解决方案,大文件上传和下载解决方案,后端用的JAVA,JSP,SpringBoot,前端用了JSP,VUE2,VUE3,React,需要实现大文件的上传和下载。
要求支持文件夹的上传下载,支持断点续传,支持加密传输,端到端的加密传输,上传过程中数据加密,下载过程中数据加密,下载后自动解密,上传支持加密存储,
文件夹下载支持以非打包方式下载,用户上传的文件夹包含1万个文件,文件有大有小,大的可能1G~10G,如果打包下载的话,服务器的磁盘空间不够。
文件夹上传支持保存层级结构,层级结构信息保存到数据库中,
文件夹下载支持保留层级结构,上传的是什么结构,下载同样是什么结构
加密算法支持国密SM4,涉密单位使用。
服务器支持Linux,Windows,macOS,CentOS,中标麒麟,银河麒麟,统信,龙芯,华为鲲鹏,
数据库支持MySQL,达梦数据库,人大金仓
需要提供前端源代码,后端源代码,控件源代码
需要提供7*24小时技术支持,长期技术支持,长期维护服务,1对1技术支持服务,二次开发培训服务,二次开发指导服务
需要提供手机,QQ,微信,企业微信,电子邮箱等联系方式
需要支持包含IE在内的全部浏览器
终端需要支持Windows,macOS,Linux,信创国产化环境,中标麒麟,银河麒麟,统信UOS,龙芯,华为
功能需要支持10G,50G,100G大文件上传和断点续传,刷新续传,重启续传
支持超大文件分片,分段,分块,分割上传下载,断点续传
支持文件夹上传,下载断点续传,支持文件夹层级结构,层级结构信息保存到数据库,下载的时候同样保留层级结构
支持加密上传,下载加密,端到端加密,国密SM4加密算法,数据加密传输,传输过程中要保证数据是加密的。
下载示例:
https://gitee.com/xproer/up6-jsp-eclipse/tree/6.5.40/

工程

NOSQL
NOSQL示例不需要任何配置,可以直接访问测试

创建数据表
选择对应的数据表脚本,这里以SQL为例


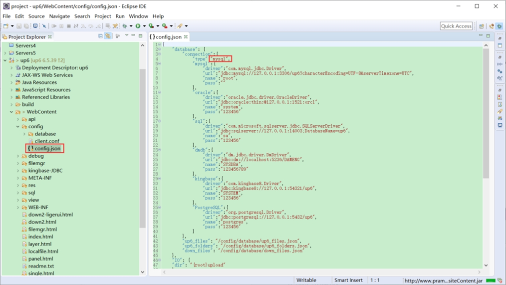
修改数据库连接信息

访问页面进行测试

文件存储路径
up6/upload/年/月/日/guid/filename


相关问题:
1.javax.servlet.http.HttpServlet错误
2.项目无法发布到tomcat
3.md5计算完毕后卡住
4.服务器找不到config.json文件
相关参考:
源码工程文档:泽优上传下载-源码版-工程文档.pdf
源码报价单:泽优上传下载-源码版-2024.pdf
OEM版报价单:泽优上传下载-OEM版-2024.pdf
鲲鹏昇腾开发者社区是面向全社会开放的“联接全球计算开发者,聚合华为+生态”的社区,内容涵盖鲲鹏、昇腾资源,帮助开发者快速获取所需的知识、经验、软件、工具、算力,支撑开发者易学、好用、成功,成为核心开发者。
更多推荐


所有评论(0)