WEBUPLOADER之大文件分段上传、断点续传
WEBUPLOADER之大文件分段上传、断点续传,HTML DOM INPUT FILE 大文件上传源代码,B/S大附件上传,支持断点续传,VUE处理文件流实现上传下载,VUE 上传大型文件插件(VUE上传视频插件)接口地址分别对应:文件初始化,文件数据上传,文件进度,文件上传完毕,文件删除,文件夹初始化,文件夹删除,文件列表。服务器支持Linux,Windows,macOS,CentOS,中标麒
WEBUPLOADER之大文件分段上传、断点续传,HTML DOM INPUT FILE 大文件上传源代码,B/S大附件上传,支持断点续传,VUE处理文件流实现上传下载,VUE 上传大型文件插件(VUE上传视频插件)
之前在网上也搜索过相关的资料,在论坛里面也与网络交流过,但是给出的方案都不太令人满意。一方面论坛里面的网页都没有真实的项目经验。几乎大部分的网页都是在纸上谈兵,很多问题完全是凭想象在回答。也不能够提供真实案例,
后端PHP5,PHP6,PHP7,PHP8,ThinkPHP,
服务器支持Linux,Windows,macOS,CentOS,中标麒麟,银河麒麟,统信,龙芯,华为鲲鹏,
数据库支持MySQL,达梦数据库,人大金仓
需要提供前端源码,后端源码,控件源码
需要提供7*24小时技术支持,长期技术支持,长期维护服务
需要提供手机,QQ,微信,企业微信,电子邮箱等联系方式
需要支持包含IE在内的全部浏览器
终端需要支持Windows,macOS,Linux,信创国产化环境,中标麒麟,银河麒麟,统信UOS,龙芯,华为
功能需要支持10G,50G,100G大文件上传和断点续传,刷新续传,重启续传
文件夹包含1W,10W,100W个文件和层级结构
支持超大文件分片,分段,分块,分割上传下载,断点续传
支持文件夹上传,下载断点续传,支持文件夹层级结构,层级结构信息保存到数据库,下载的时候同样保留层级结构
支持加密上传,下载加密,端到端加密,国密SM4加密算法,数据加密传输,传输过程中要保证数据是加密的。
1.下载示例
https://gitee.com/xproer/up6-vue-cli

将up6组件复制到项目中
示例中已经包含此目录

1.引入up6组件

2.配置接口地址
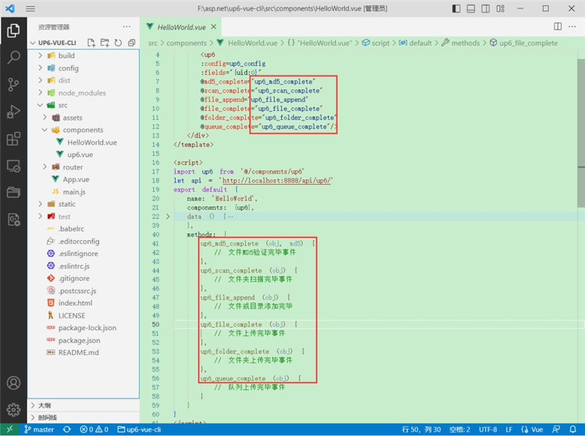
接口地址分别对应:文件初始化,文件数据上传,文件进度,文件上传完毕,文件删除,文件夹初始化,文件夹删除,文件列表
参考:http://www.ncmem.com/doc/view.aspx?id=e1f49f3e1d4742e19135e00bd41fa3de

3.处理事件

启动测试

启动成功

效果

数据库

源码工程文档:泽优上传下载-源码版-工程文档.pdf
源码报价单:泽优上传下载-源码版-2024.pdf
OEM版报价单:泽优上传下载-OEM版-2024.pdf
控件源码下载:up6-code.zip
鲲鹏昇腾开发者社区是面向全社会开放的“联接全球计算开发者,聚合华为+生态”的社区,内容涵盖鲲鹏、昇腾资源,帮助开发者快速获取所需的知识、经验、软件、工具、算力,支撑开发者易学、好用、成功,成为核心开发者。
更多推荐



所有评论(0)